この記事では、Visual Studio と Remote Tools for Visual Studio を使用した User Mode Driver のリモート デバッグ方法について説明します。
事前準備
以下のパート 1 が完了していること。
Visual Studio で User Mode Driver をリモート デバッグする方法 (パート 1 - ドライバーのビルドとインストール)
デバッガーの接続
次の手順を実施して、開発環境の PC から ターゲット PC 上のプロセスに対して、デバッガーをアタッチして、デバッグ可能な状態にします。
ターゲット PC 上にインストールした Remote Tools for Visual Studio の Remote Debugger を [管理者として実行] で起動します。初回起動の場合、ファイアウォールの設定が表示されますが、すべて既定の状態で起動します。

[ツール] メニューから [オプション] を選択して、認証の設定を行います。今回は簡略化のため認証なしの設定 (以下) で行います。
設定項目 設定値 TCP/IP ポート番号 4026 認証モード 認証なし すべてのユーザーにデバッグを許可する チェックする アイドル タイムの最大値 (秒) 3600 ターゲット PC 上で [ターミナル (管理者)] を起動 (あるいはコマンド プロンプトを管理者として実行) して、次のコマンドを入力します。Visual Studio からデバッガーをアタッチするプロセス ID を確認します。
1
tasklist /m wdfsimpleum.dll

開発環境の PC の Visual Studio で [デバッグ] > [プロセスにアタッチ] を選択し (または Ctrl+Alt+P キーを押し)、**[プロセスにアタッチ]** ダイアログ ボックスを開きます。
[接続の種類] を [リモート (Windows - 認証なし)] に設定し、**[検索]** ボタンをクリックします。**[リモート接続]** ダイアログ ボックスを開きます。

手順 2 で設定したターゲット PC が自動で検出されるため [選択] ボタンをクリックして、ダイアログを閉じます。
[プロセスにアタッチ] ダイアログ ボックスに戻り、ターゲット PC 内のプロセス一覧が表示されるため、Ctrl+E キーを押してフィルターのボックスに手順 3 で確認した、デバッグ対象のプロセス ID を入力します。
WUDFHost.exeを選択して、**[アタッチする]** をクリックします。
Visual Studio のメニューから [デバッグ] > [ウィンドウ] > [モジュール] の順にクリックして、UMDF ドライバーのシンボルがロードされていることを確認します。

以上でデバッグできる状態になりました。次のステップに進み、実際のデバッグ操作を行います。
ソースコード レベル デバッグの実施
現在、ドライバー wdfsimpleum.dll はロードされているだけの状況であり、初期化処理以外は、この段階では特に処理を実行していません。そのためドライバーを呼び出すアプリケーションを実行して、ドライバー コードを実行します。
次の手順で、ドライバー コードが実行されたタイミングをデバッガーで捕捉します。
ドライバーに対して
ReadFileとDeviceIoControlを呼び出すアプリケーション toast.exe がサンプルには用意されているため、そのアプリケーションを利用します。
以下はドライバーの ReadFile を呼び出しているコード部分の抜粋です。
1
2
3
4
5
6
7
8
9
10
11
12
13
14
15
16
17
18
19
20
21
22
23//
// Read/Write to the toaster device.
//
printf("\nPress 'q' to exit, any other key to read...\n");
fflush(stdin);
ch = _getche();
while(tolower(ch) != 'q' )
{
if(!ReadFile(file, buffer, sizeof(buffer), &bytes, NULL))
{
printf("Error in ReadFile: %x", GetLastError());
break;
}
printf("Read Successful\n");
ch = _getche();
}
free (deviceInterfaceDetailData);
CloseHandle(file);
return 0;サンプルをビルドすると以下のパスに toast.exe が生成されるため、このファイルをターゲット PC 側の任意のフォルダー (C:\temp など) へコピーします。
1
2
3
4
5
6
7
8umdf2
└─exe
├─enum
├─notify
└─toast
└─x64 (or arm64)
└─Debug (or Release)
└─ toast.exeターゲット PC 上の管理者権限で実行されているコマンドプロンプトにて toast.exe を実行します。次のような出力が得られればデバイスのオープンができています。
1
2
3
4
5
6
7
8
9
10
11
12
13
14c:\temp>toast.exe
Instance ID : ROOT\UNKNOWN\0000
Description : Sample UMDF Toaster Driver - simple
FriendlyName:
List of Toaster Device Interfaces
---------------------------------
1) \\?\root#unknown#0000#{781ef630-72b2-11d2-b852-00c04fad5171}
Opening the last interface:
\\?\root#unknown#0000#{781ef630-72b2-11d2-b852-00c04fad5171}
Press 'q' to exit, any other key to read...[!NOTE]
toast.exe の実行時 VCRUNTRIME140.dll が見つからないといったエラーが出る場合は、プロジェクトのプロパティでランタイム ライブラリの設定を/MTあるいは/MTdにしてビルドすることで回避できます。
関連ドキュメント: /MD、/MT、/LD (ランタイム ライブラリを使用)開発環境の Visual Studio で Func\Simple\Source Files\toast.c を開き、
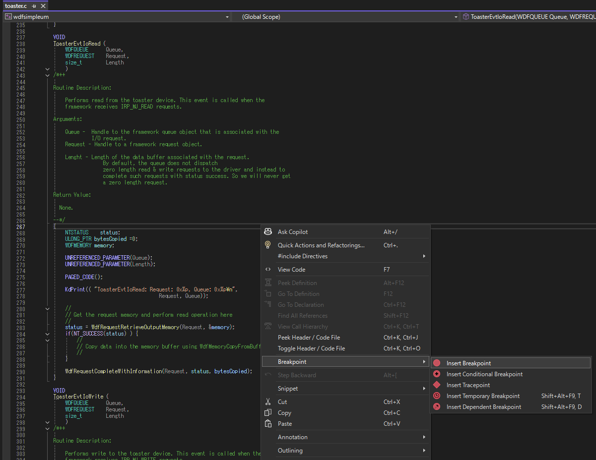
ToasterEvtIoRead関数の先頭にブレークポイントをセットします。
ターゲット PC の toast.exe を実行したコンソール画面に戻り、’q’ キー以外の任意のキーを押下します。すると、開発環境の Visual Studio 側で
ToasterEvtIoRead関数でブレークインして、実行が停止します。
そして、デバッグしたいコードまで F10 キーなどを押下することでステップ実行することができます。
まとめ
以上、パート 2 ではリモートデバッガーを接続して、任意のタイミングで実行されるコードのデバッグを行えることまでを確認しました。
次回の記事では、任意のタイミングではなく UMDF ドライバーの DriverEntry や EvtDriverDeviceAdd ルーチンといった初期化処理におけるリモート デバッグについて説明します。
変更履歴2025/10/01 created by riwaida
※ 本記事は 「jpwdkblog について」 の留意事項に準じます。
※ 併せて 「ホームページ」 および 「記事一覧」 もご参照いただければ幸いです。